Repaso BD
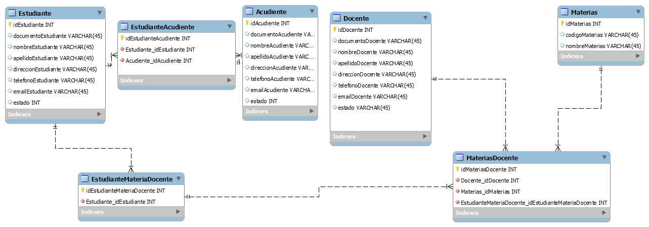
Una escuela de bàsica secundaria desea sistematizar el proceso interno del manejo de la matrìcula, para lo cual requiere que se le construya una BD que permita almacenar del estudiante(codigo, nombre, direcciòn, telefono, acudiente, email) tenga presente que un acudiente puede representar varios estudiantes.
Tambien se debe almacenar la informaciòn del docente(codigo, nombre, telèfono, email) que le dicta la materia al estudiante, tenga presente que un docente puede dictar varias materias.
Se debe almacenar un registro de las materias vistas por el estudiante(codigo de la materia, nombre de la materia) tenga presente que un estudiante puede ver varias materias.
REALIZAR LO SIGUIENTE:
1. Darle un nombre a la base de datos.
2. Listado de tablas que llevara la BD. (cuales son referenciales y cuales son de movimiento)
3. Diseñar la estructura de cada tabla o diccionario de datos teniendo en cuenta el siguiente formato
Diccionario de Datos.xlsx (11182)
4. Montar o diseñar el modelo entidad relaciòn.
5. Dibujar el Diagrama relacional.
6. Crear la BD y las tablas respectivas en mysql
Insertarle 10 registros a cada Tabla Maestra
Crear los siguientes procedimientos Almacenados que permitan manejar la inforamción de cada una de las tablas maestras
Procedimiento para insertar
Procedimiento para listar
Procedimiento para consultar
Procedimiento para eliminar
Procedimiento para modificar
Guia para crear la Base de datos...
https://sistemasremington.webnode.com/base-de-datos/comandos-mysql-para-bd/
Como crear procedimientos alamacenados....
PProcedimientos almacenados.docx (14,9 kB)
Realizar la copia de Seguridad de la base de datos....
Leer más: https://sistemasremington.webnode.com/informatica2/progrmacion-web-ii/actividades/repaso-bd/
Solución
